Spectral
Description
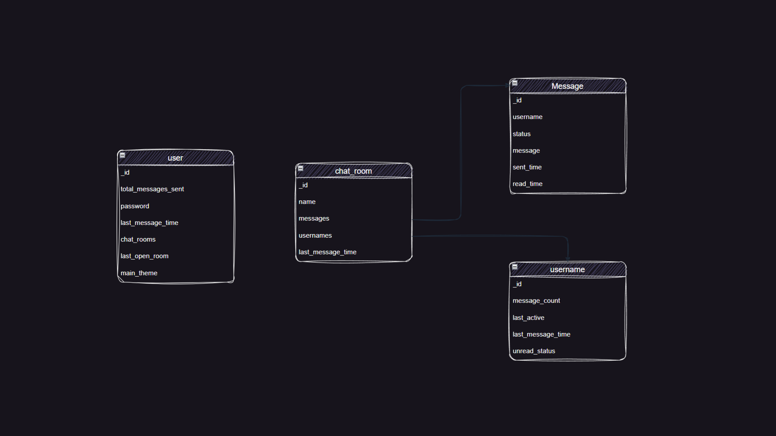
Spectral is a real-time messaging client app I conceived, designed, and developed independently. Its aim is to provide secure and private messaging while offering flexibility in hosting choices. My longstanding passion for security and privacy, particularly in communication, fueled this project. When I needed a project for my final grade at the University of Oregon Full Stack Coding Bootcamp, Spectral emerged as the ideal culmination of my studies and passions.
TL;DR
- Last project for Coding Bootcamp.
- I made a self hosted real time communication chat app.
Tech Used
- React
- GraphQL with Websockets
- MongoDB
- Docker/Docker Compose




